【论文笔记】Fast and Effective Image Copy-Move Forgery Detection via Hierarchical Feature Point Matching
发布时间
阅读量:
阅读量
该系统采用层次特征点匹配技术进行高效可靠的图像复制与移动伪造检测。该系统采用层次特征点匹配技术进行高效可靠的图像复制与移动伪造检测。
摘要
基于关键点检测的方法
引言
图1中显示了两个例子,其中复制-移动伪造仅在平滑或小区域上进行。

近年来,围绕图像复制-移动伪造检测方法的研究取得了显著进展。该领域主要可分为两大类:第一类基于块的方法以及第二类基于关键点的方法。
该密集域复制-移动伪造检测方法首先将输入图像划分为重叠且规则的区域块随后通过块匹配技术实现伪造定位为此类方案提供了显著的鲁棒性评价指标为了进一步提升识别性能该方案采用了包括离散余弦变换(DCT)离散小波变换(DWT)主成分分析(PCA)奇异值分解(SVD)以及其它相关技术在内的系列优化策略这些改进措施使得特征描述更加精确从而提升了整体识别效果然而基于关键点的方法在检测精度上稍逊于密集域方案其复杂性显著增加对此研究者Cozzolino等人开发了一种高效的密集域复制-移动伪造检测方案该方案采用了PatchMatch算法这一快速近似最近邻搜索方案从而大幅缩短了处理时间然而现有此类方案往往面临多种对抗手段例如缩放旋转及噪声干扰等问题这些问题可通过第六节所述实验结果得到充分验证
…
现有基于关键点的复制-移动伪造检测方法的主要缺点可以总结如下:
- 在较小或平坦的复制-移动区域内难以生成足够的关键点对(即匹配对),导致检测失败;
- 由于复制-移动区域可大可小,并且纹理高度多样化,在这种情况下正确执行聚类同样面临挑战;
- 存在可靠仿射矩阵验证及内层选择机制缺失的问题。现有的单应性估计技术(如RANSAC)可能误将离群点归为内层。
在本文中,我们提出了一种快速、精确基于关键点的图像复制-移动伪造检测与定位方法,即使复制-移动伪造仅涉及平滑区域或小区域,或经过大尺寸变形与重噪声叠加等严重攻击处理,仍能维持优异的表现
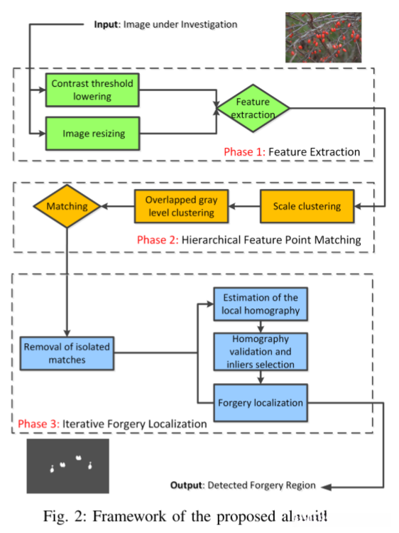
图2展示了我们提出的一种图像伪造检测方案的结构框架。该方案采用了经典的处理流程:首先进行特征提取;随后进行特征匹配;最后识别异常。

主要贡献
- 在第一阶段, 我们开发了一种简单而有效的策略, 通过减少对比度阈值并缩放输入图像来捕获足够数量的SIFT关键点, 即使是在平滑的小区域内。
- 在第二阶段, 开发出一种新的分层点匹配策略.
- 在第三阶段, 开发出一种新的迭代单应性估计与copymove定位技术, 完全避免了聚类与分割过程. 该方法充分利用各关键点的鲁棒特征(如主方向和尺度)以及颜色信息, 在计算成本显著降低的同时实现了高度准确的检测效果. 经过大量实验验证, 与基于密集场及基于关键点的传统方法相比, 该方法在多数情况下能够同时获得更高的真阳性率(TPR)和更低的假阳性率(FPR).
这篇不想看了…
全部评论 (0)
还没有任何评论哟~
