交换机配置Super vlan(Switch configuration Super vlan)
💖💖💖 欢迎光临我的博客空间!很高兴为您带来我的博客世界。期待您的到来,在我们的小天地里找到片刻的宁静与欢乐。不仅能让您邂逅丰富的知识与趣味,在这里我们还特别为您准备了一个自由交流的平台,请尽情畅所欲言交流思想与见解吧!

本人致力于分享计算机核心领域相关内容:如系统维护等技术细节;同时提供不同类型的针对性训练课程以帮助学员提升逻辑思维能力,并目标是进入顶尖企业;并非常期待与您一同在这样一个小小的网络世界里共同探索学习与成长。
交换机配置Super vlan
一、Super vlan 介绍
Super VLAN也被称作VLAN聚合(VLAN Aggregation)是一种较为复杂的VLAN配置方案主要应用于大型网络环境以解决大规模环境下子网数量繁多且可用IP地址不足的问题。该方案通过将多个子网在功能上整合至同一个超级网段从而实现了网络资源的有效优化与系统管理以下将详细阐述Super VLAN的主要特性及其运行机制:
二、关键特性:
1.节约IP地址:
在Super VLAN架构下,多个Sub-VLAN能够共享同一IP地址块。这是因为所有Sub-VLAN均共享Super VLAN的三层VLAN接口(即VLANIF接口),并使用其提供的IP地址作为网络入口。这使得无需额外配置独立的IP地址空间。
2.广播隔离:
虽然共享着同一个Sub-VLAN网络关元,但这些VLAN实例仍被配置为在数据链路层层面是相互隔离设置的。这种配置策略不仅能够有效地限制广播域范围,并且还显著降低了潜在的大规模广播风暴发生的可能性。
3.三层互通:
各子VLAN中的设备利用Super VLAN的VLANIF接口执行三层(网络层)通信流程,并完成对外网络的接入以及跨子VLAN的数据转发任务。
4.灵活管理:
高级VLAN结构赋予网络管理员在用户规模大且VLAN划分较为精细的情况下展现更加灵活的管理能力,并特别适用于如大型酒店和社区宽带网络等实际场景。
三、工作原理:
5.Super VLAN配置:
不直接包含物理端口,主要用于配置三层接口和路由。
VLAN子网络配置方案:每个Sub-VLAN均配备物理接口以连接终端设备,并采用二层段域隔离策略确保各子VLAN间网络分隔。
6.三层接口:
在Super VLAN架构中设置VLAN接口并为其分配公共IP地址以供所有Sub-VLAN共享使用 该IP地址将被用作这些Sub-VLAN的默认网络入口点
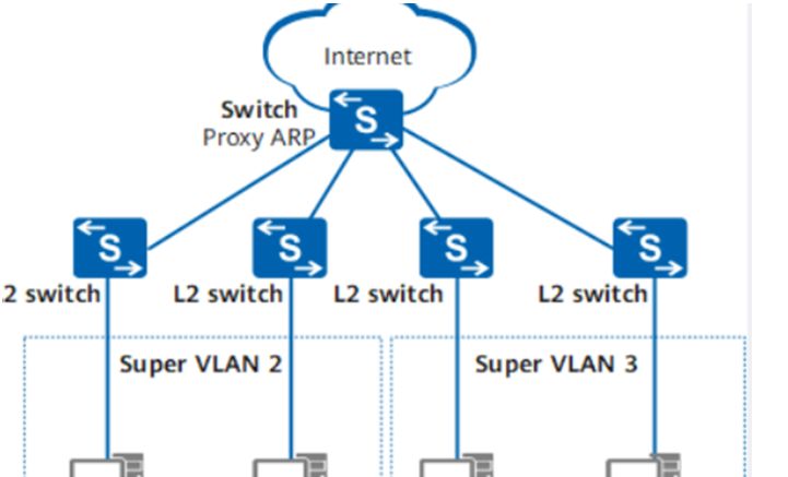
7.ARP代理:
为了实现Sub-VLAN间的设备互联需求,在Super VLAN架构中,默认情况下不会启用ARP代理功能。相反,在某些配置下,默认情况下不支持跨Sub-VLAN的 ARP 通信操作。因此,在设计网络拓扑结构时需要特别考虑这种特性,并在配置时进行相应的调整以确保网络性能和稳定性得到保障。

四、应用场景:
主要针对那些规模较大的用户群体,在面临复杂的VLAN划分需求的同时需要实施严格的安全隔离机制,并且在受限的IP地址资源下。
如园区企业宽带服务、住宅小区宽带服务及酒店房间网络等,在每个用户或区域都会被分配一个Sub-VLAN以实现网络安全隔离的同时共享有限数量的IP地址资源。
总体而言,在当前技术背景下,Super VLAN技术通过充分利用IP地址资源和合理划分广播域范围,在复杂网络的管理和扩展方面提供了一个有效的解决方案。
- 配置过程中出现VLAN树结构错误可能导致无法建立正确的网络分组。
具体解决方案包括:
- 确保VLAN树结构按照需求合理规划
- 使用官方指南中的示例模板作为参考
- 在网络规划阶段与技术团队充分沟通以避免设计冲突
- 部署过程中发现已存在的子网与新创建的VLAN范围存在冲突。
解决方法如下:
- 检查现有子网划分是否合理
- 调整新VLAN子网掩码设置
- 重新计算广播地址范围并正确配置
五、Super vlan 常见问题
1.Super VLAN与Sub VLAN配置错误:
问题:未能正确关联Sub VLAN至Super VLAN。
解决方案:确保在每个Sub VLAN配置中正确设置sub-vlan命令,并正确地将Super VLAN ID绑定到相应的Sub VLAN中。
2.三层接口配置问题:
问题:VLANIF接口未正确配置或IP地址分配错误。
解决:成功地创建并配置了VLANIF接口,并正确地分配了IP地址,并将该IP地址指定为Sub VLAN用户的默认网关。
3.通信故障 :
问题:Sub VLAN间或与外部网络的三层通信失败。
解决:排查路由配置问题,请确认Super VLAN的VLANIF接口是否已建立适当指向外部网络的路由条目,并确保其ACL(访问控制列表)设置符合规范要求
4.广播风暴:
问题: Super VLAN内广播报文过多,消耗大量带宽和CPU资源。
解决 :设置合理的广播抑制参数,并优化VLAN分区设置以降低不必要的广播域数量。

5.DHCP问题:
问题:Sub VLAN内的用户无法从DHCP服务器获取地址。
解决:配置 DHCP Relay(即 DHCP Helper)正确设置至指定的 DHCP 服务器地址,并在 Super VLAN 的 VLANIF 接口开启 DHCP 功能。
6.端口配置不当:
问题:接入端口未正确配置为Trunk或Access模式,导致VLAN流量不通。
解决:根据需要设置端口为Trunk模式,并允多个端口通向所有相关VLAN(涵盖Super-VLAN及Sub-VLAN)。或者设置为Access模 式并指定一个子VLAN。
7.安全性问题:
问题:Sub VLAN间缺乏必要的隔离或安全控制。
解决:利用MUX VLAN或其他访问控制技术增强用户间隔离。
8.资源耗尽:
问题:大量Sub VLAN配置导致系统资源紧张。
为了解决监控设备资源使用情况这一问题,在必要情况下需要升级硬件设施或优化VLAN架构设置以实现对资源的有效管理
当遇到此类问题时,在执行配置指令的同时,请您分析运行状态记录,并参考官方指导手册或联系技术支持团队以获取解决方案的信息。这将有助于快速定位并解决问题。
六、Super vlan 配置实例:
在华为交换机上配置Super VLAN,具体步骤如下:
1.进入系统视图
首先,通过Console、SSH等方式登录到华为交换机,并进入系统视图。
system-view
2.创建Super VLAN
接着,创建一个Super VLAN,例如VLAN 100,并将其设置为聚合VLAN(即Super VLAN)。
[huawei]vlan 100
[huawei-vlan100]aggregate-vlan
3.创建Sub VLAN
然后,创建需要归属到这个Super VLAN下的Sub VLAN,假设为VLAN 101和VLAN 102。
[huawei]vlan 101
[huawei-vlan101]sub-vlan 100
[huawei]vlan 102
[huawei-vlan102]sub-vlan 100
4.配置Super VLAN的三层接口
为Super VLAN部署一个三层网络接口,并在该接口上设置其对应的IP地址。使该IP成为各Sub VLAN网络层的入口以实现三层通信。
[huawei]interface Vlanif 100
[huawei-Vlanif100]ip address 192.168.100.1 255.255.255.0
5.其他配置(可选)
根据需要,配置其他相关参数,如路由、ACL(访问控制列表)、QoS策略等。
6.保存配置
完成配置后,别忘了保存配置以免数据丢失。
[huawei]commit


