第七章 VLAN技术
vlan技术---交换技术,虚拟局域网技术
按照网络传输范围的大小:
局域网:一般是几千米,一个家庭,一个大学的网络
城域网:在一个城市范围内建立起来的通信网络,典型代表:国家政务平台
广域网:互联全球的网络,互联网---计算机网络--世界上最大的网络
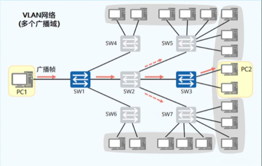
路由器特点:提供路由,转发数据、每个接口都是一个独立的广播域,而交换机不能隔离广播域,相 反会产生广播风暴,所以为了缩小广播域,诞生了vlan技术

二、VLAN作用及特点
VLAN作用:将一个大的广播域划分成若干个小的广播域,减少了广播风暴的出现
VLAN特点:同一vlan内的主机可以相互通信,不同vlan内的主机没法通信,要想通信,必须借助三层 的设备
三、VLAN实现过程
(1)同一交换机VLAN内的通信
工作过程:
数据从主机发出后,交换机会收到此数据帧,会给此数据帧打上一个vlan tag(tag中的vlan ID就是交 换机收到数据帧接口的vlan ID),此时数据帧变成了一个802.1q格式的帧。
交换机检查目标MAC地址的主机接口所属的vlan ID,如果此vlan ID与802.1q帧格式中的vlan ID一 致,则转发该数据帧,否则丢弃。
注意:数据从交换机发往主机前,需要剥离掉vlan TAG ,使之还原为原始的以太网数据帧。
如何使交换机分辨数据所属的VLAN?

(2)跨交换机的同一vlan的通信

数据帧从主机后会进入到交换机,交换机收到后会给此数据帧打上一个vlan tag(tag中的vlan ID就是 交换机收到数据帧接口的vlan ID),此时数据帧变成了一个802.1q格式的帧。
在发送端802.1Q格式的数据帧离开交换机时,带标签发送。
接收端的交换机收到后,交换机检查目标MAC地址的主机接口所属的vlan ID,如果此vlan ID与 802.1q帧格式中的vlan ID一致,则转发该数据帧,否则丢弃。
注意:数据从交换机发往主机前,需要剥离掉vlan TAG ,使之还原为原始的以太网数据帧。
四、VLAN划分方式
1、基于接口的划分
把交换机的端口和vlan ID 绑定
vlan 范围 0-4095 ,可用范围:1-4094其中0和4095是系统保留vlan,vlan 1是所有交换机接口默认 的vlan(PVID)
2、基于IP子网的划分
把IP地址和vlan ID做个绑定
3、基于MAC地址的划分
把MAC地址和vlan ID做个绑定
配置容易出错
4、基于协议的划分
把协议与vlan ID做个绑定
5、基于策略的划分-----以上四种的组合
划分方式优先级: 基于MAC地址的划分>基于IP子网的划分>基于协议的划分>基于接口的划分
五、交换机接口类型
1、access:一般连接PC的接口、连接服务器的接口等等终端设备,一个接口只能加入一个vlan
2、trunk:交换机之间的级联、路由器、防火墙等设备的子接口,可以放通多个vlan
3、hybrid:混合模式,即可连接PC、连接交换机、路由器的接口,可以放通多个vlan,可以手动配 置哪个vlan带标签,哪个vlan不带tag
六、VLAN间通信
1、产生背景:
同一vlan内的主机可以相互通信,不同vlan内的主机没法通信,要想通信,必须借助三层的设备 2、通信方法
(1)使用路由器的物理接口通信
特点:路由器接口少,浪费了路由

发送端:D:192.168.20.2 S:192.168.10.2 目标MAC:B 源MAC:A + vlan 10 + 数据
接收端:D:192.168.20.2 S:192.168.10.2 目标MAC:D 源MAC:C + vlan 20 + 数据
[SW1]vlan 10 创建vlan
将接口划分到相应的vlan中
[SW1-GigabitEthernet0/0/2]port link-type access
[SW1-GigabitEthernet0/0/2]port default vlan 10
(2)单臂路由,通过使用路由器的子接口来完成不同vlan间的通信 特点:一旦线路出故障,会导致整个网络的瘫痪

发送端:D:192.168.20.2 S:192.168.10.2 目标MAC:B 源MAC:A + vlan 10 + 数据
接收端:D:192.168.20.2 S:192.168.10.2 目标MAC:D 源MAC:C + vlan 20 + 数据
[SW1]dis vlan 查看本机配置的vlan情况
[R1-GigabitEthernet0/0/0.1]dot1q termination vid 10 将数据封装成802.1Q的帧
[R1-GigabitEthernet0/0/0.1]arp broadcast enable 开启ARP广播。向真实的物理接口借MAC地址
(3)使用三层交换机的VLANIF虚接口

三层交换机:传输数据、提供路由
交换模块:相当于交换机
路由模块:相当于路由器
[SW1]int Vlanif 10 进入vlanif虚接口配置vlan的网关地址
[SW1-Vlanif10]ip add 192.168.10.254 24
七、二层接口与三层接口对比
1、二层接口不能配置IP地址,三层接口能配置IP地址
2、二层接口只能转发数据,三层接口能提供路由、转发数据
3、二层接口不能隔离广播域,三层接口能隔离广播域
