第七章:交换机VIAN技术
一、VLAN技术产生背景
虚拟局域网
网络按照网络覆盖范围的大小分类:
局域网:一般几千米以内
城域网:一般以一个城市为单位建立起来的通信系统,国家政务平台
广域网:Internet-互联网(计算机网络)
vian产生的背景:
路由器的接口隔离广播域(最重要的功能),交换机产生广播域,最严重会导致广播风暴,让交换机卡死,所以vlan出现了
组网图:

二、VLAN作用及特点
VLAN作用:把一个大的广播域划分成 若干个较小的广播域,以此来减少广播风暴的产生
VLAN特点:同一个vlan内的主机是可以依靠二层交换机通信,不同vlan间的通信依靠三层交换机或者路由器
三、VLAN实现过程
(1)同一交换机同一VLAN内的通信

如何使交换机分辨数据所属的VLAN?

数据从PC1出去后,进入交换机会被打上vlan tag(判断收到数据帧的接口所属的vlan id),打上vlan tag后,,原始的数据帧就变成了一个802.1Q帧;
交换机会查看数据帧的目的MAC地址,做个判断
如果目的MAC地址所对应接口的vlan id与标签中的VLAN id是一样的,则说明此数据可以从此接口发送出去;
802.1Q的帧在离开交换机前,会剥离掉vlan Tag,使之还原成最原始的以太网数据帧,发向PC2
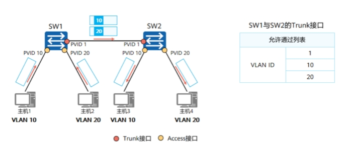
(2)跨交换机的同一vlan的通信

数据从PC1出去后,进入交换机会被打上vlan tag(判断收到数据帧的接口所属的vlan id),打上vlan tag后,,原始的数据帧就变成了一个802.1Q帧;
交换机SW1会查看数据帧的目的MAC地址,目的MAC地址所对应接口的vlan id与标签中的VLAN id是一样的,如果一样,则证明该数据要转发,转发出去之前要剥离标签,使之能在trunk链路上传输。
交换机SW2收到后,会检查下数据帧的目的MAC地址,目的MAC地址所对应接口的vlan id,给原始数据帧打上vlan tag ,从对应的接口发出
802.1Q的帧在离开交换机前,会剥离掉vlan Tag,使之还原成最原始的以太网数据帧,发向PC3
四、VLAN划分方式
五种方式:
(1)基于端口的划分:最常见的划分
vlan id的范围:0-4095,其中0和4095是系统保留vlan,1-4094是用户可用的
PVID:默认vlan id (缺省vlan),交换机一般接口默认vlan是vlan 1
优点:划分方式简单,容易实现
缺点:主机移动,需要重新配置vlan与端口的映射关系
(2)基于MAC地址的划分:
建立MAC地址与VLAN 的映射关系
(3)基于IP子网的划分:
建立IP子网地址与VLAN 的映射关系
(4)基于协议簇的划分:
建立协议簇与VLAN 的映射关系
(5)基于策略的划分:
多种方式的组合,需要网络管理员制定策略
五、交换机接口类型
access:一般用来连接PC端、路由器、服务器
trunk:一般用来进行交换机的级联、路由器和防火墙的子接口
hybird:混合模式,一般华为交换机接口类型默认是Hybird,华三交换机默认是access
六、VLAN间通信背景
同一个vlan内的主机是可以依靠二层交换机通信,不同vlan间的通信依靠三层交换机或者路由器
(1)使用路由器物理接口

发送端:目的IP:20.2 源IP:10.2 目的MAC:MACB 源MAC:MACA +vlan 10+数据
接收端:目的IP:20.2 源IP:10.2 目的MAC:MACD 源MAC:MACC +vlan 20+数据
(2)使用路由器子接口

发送端:目的IP:20.2 源IP:10.2 目的MAC:MACB 源MAC:MACA +vlan 10+数据
接收端:目的IP:20.2 源IP:10.2 目的MAC:MACD 源MAC:MACB +vlan 20+数据
(3)使用三层交换机的VLANIF接口

三层交换机可以充当路由器,他有两个模块:
1.交换机模块
2.路由模块:
七、二层接口与三层接口对比
二层交换机不能配置IP地址,三层交换机可以通过vlanif接口配置IP地址,路由器直接配置IP地址
二层交换机能转发数据,三层接口有路由功能
二层交换机不能隔离广播域,三层接口你能隔离广播域
八、VLAN实验
undo terminal monitor 关闭系统调试信息
[Huawei]vlan 10 创建单个vlan
[Huawei]vlan batch 30 to 40 批量创建vlan
[Huawei-GigabitEthernet0/0/3]port link-type access 更改接口的链路类型
[Huawei-GigabitEthernet0/0/3]port default vlan 10 将接口加入到相应的vlan中
[SW-GigabitEthernet0/0/1]port trunk allow-pass vlan 10 20 在trunk链路上放通vlan
[R1]int g0/0/0.?
GigabitEthernet interface subinterface number
[R1]int g0/0/0.1 创建子接口
[R1-GigabitEthernet0/0/0.1]
[R1-GigabitEthernet0/0/0.1]dot1q termination vid 10 封装成802.1q帧(不让撕掉标签)
[R1-GigabitEthernet0/0/0.1]arp broadcast enable 开启arp广播,寻找MAC地址
