计算机毕业设计Springboot校园约球系统 Springboot校园体育活动预约系统 Springboot校园运动场地预定系统
计算机毕业设计Springboot校园约球系统12p542eo
配套使用的程序代码库涉及MySQL数据库以及相关的论文资源。这套代码库建议先观看功能展示视频教程以更好地理解和掌握使用方法。下载后可直接复制代码并加入群组交流以获取更多支持资源。
在现代校园生活中, 体育运动不仅是学生们强健体魄、增强体质的重要方式, 同时也是他们交流与消遣的重要途径. 然而, 传统的校园体育活动预约机制往往存在信息不对等、操作流程复杂且效率不高等问题. 为了更好地满足学生们的需求, 提升校园体育活动的管理效率, 我们决定开发一个基于Springboot的校园篮球配对系统.
该系统专为学生设计了一个简便易用的体育活动预约系统。学生们可通过该平台迅速查阅并完成各类运动项目的注册流程,并与众多参与者展开实时交流互动。在开发过程中不仅提升了校园参与体育运动的积极性,在资源管理方面也实现了高效配置与精准分配以减少浪费。
文档的重要内容
系统主要包括以下功能模块:
用户注册与登录 *
学生可以通过学号和密码进行注册和登录。
支持第三方登录(如微信、QQ)。
个人信息管理 *
用户可以查看和修改个人信息。
用户可以上传个人头像。
活动发布 *
用户可以发布新的体育活动,填写活动的时间、地点、参与人数等信息。
支持活动的编辑和删除。
活动浏览与搜索 *
用户可以浏览所有已发布的体育活动。
支持按活动类型、时间、地点等条件进行搜索。
活动预约 *
用户可以预约自己感兴趣的体育活动。
支持预约的取消和修改。
活动通知 *
系统会在活动开始前通过短信或邮件通知参与者。
支持活动的提醒设置。
活动评价 *
用户可以对已参加的活动进行评价和打分。
支持查看其他用户的评价。
消息中心 *
用户可以收到系统通知和其他用户的私信。
支持消息的查看和回复。
管理员后台 *
管理员可以管理用户信息、活动信息。
支持系统日志的查看和导出。
功能总结
基于该功能模块(Springboot 校园约球系统),我们为您打造了一个便捷、高效的体育活动预约平台)。方便的学生快速发布及安排参与体育活动的时间);为了更好地了解各项安排及与其他参与者进行互动交流);我们的系统还配备了多样的通知机制及评价反馈工具)。管理员后台的设计充分考虑到了系统的安全性和稳定性)。通过这一创新工具的引入),我们希望能够有效提升校园内的体育参与度),并促进学生的身心健康)
注:完成的毕业设计程序以下面的的环境软件、功能图和界面为准。
系统所需要的环境软件:idea、eclipse+mysql5.7、8.0+Navicat+JDK1.8+tomcat7.0
3.3 系统功能需求分析
系统的通用功能涉及用户登录和密码调整等操作
系统的通用功能涉及用户登录和密码调整等操作

图3-1 系统通用功能用例分析图
(2)管理员可通过用户管理模块完成基础信息记录功能,并对运动类型模块中的各项设置进行参数化配置;同时支持约球状态记录与更新以及相关比赛数据的查询统计功能;对于各类赛事活动的报名与跟踪管理也提供相应的智能支持;此外系统还具备完善的自我状态更新机制以保证数据的一致性与完整性。通过分析这些使用场景(如图3-2所示),我们可以更好地理解系统的操作流程

图3-2 管理员用例图
(3) 用户进入系统可以对约球信息、场地信息、比赛信息、通知公告、个人中心、
对密码、聊天记录以及用户等数据项的相关信息(包括约球信息、参加信息、比赛信息以及报名比赛等项目)实施操作过程,并通过案例分析的方式(如图3-3所示)进行了详细说明

图3-3用户用例图
3.4 非功能性需求分析
除了系统应具有的功能外, 用户体验是系统成功运营的重要组成部分, 非功能性需求同样不容忽视. 为了全面提升游客的整体观感及使用体验, 本系统需要从多个维度进行优化. 首先, 提升游客的观感体验和使用满意度, 这可以通过优化前端界面设计实现. 操作流程只需通过简单的界面提示即可完成, 校园约球展示界面应该清楚简洁且信息传达清晰, 这样的设计能够让游客快速定位所需资源. 同时, 台端界面同样需要做到简洁直观, 以便小管理者通过一目了然的操作流程完成日常管理. 其次, 系统性能至关重要. 当游客发起校园约球请求后, 快速响应是关键指标之一: 确保在两秒内完成校园约球信息的展示以保持用户体验. 最好在两秒内完成任务. 此外, 系统还需要具备良好的兼容性: 由于不同用户可能采用不同的操作系统或浏览器版本, 因此本系统需要实现高度兼容性. 最后, 系统必须具备稳定的运行能力: 当管理者进行发布操作时, 系统必须能够及时更新数据并维护良好的数据库状态以避免潜在问题的发生.
3.5 系统流程分析
3.5.1 登录流程
每个用户都有独立的密码和账号,在正确输入这些账号和密码后即可完成登录。通过正确的输入步骤可完成登录,请参考图3-4。

图3-4登录流程图
3.5.2 添加信息流程
管理层人员有添加信息功能。添加信息流程如图3-5所示:

图3-5添加信息流程图
3.5.3 删除流程
发布的信息被用户设置了可删除状态。在确认欲删除信息后执行相应的删除操作。流程图见图3-6

图3-6删除信息流程图
3.6 本章小结
本章首先就整个系统的具体需求进行了详尽的阐述,并依据这些具体要求对系统各角色及其功能进行了全面而深入的分析;同时又就上述各项具体要求逐一进行了细致的阐述。与此同时,在确保需求分析全面的基础上,并进一步补充说明了与功能性需求相异的一些非功能性需求;并对其运行流程也展开了系统的考察;以上工作则为其后续开发提供了较为完善的经验参考。
第四章 系统设计
4.1 系统总体设计
系统的搭建能够为校园约球管理发挥支持作用。基于一些基础信息管理系统实现合理规划以满足特定需求。根据用户的权限设置来展示不同的信息界面;系统总体结构图如下:

图4-1 系统总体结构图
4.2 数据库设计
数据库能够直观地反映出表现系统的需求,在系统的数据库设计是否切实符合需求将直接影响系统的最终呈现效果。在之前的分析整理中得出了系统的功能需求与技术要求,在系统中除了需要完成数据库的基本操作如增删查改之外还需要明确各实体间的对应关系以便进行表结构的设计与实现。
4.2.1 数据库逻辑设计
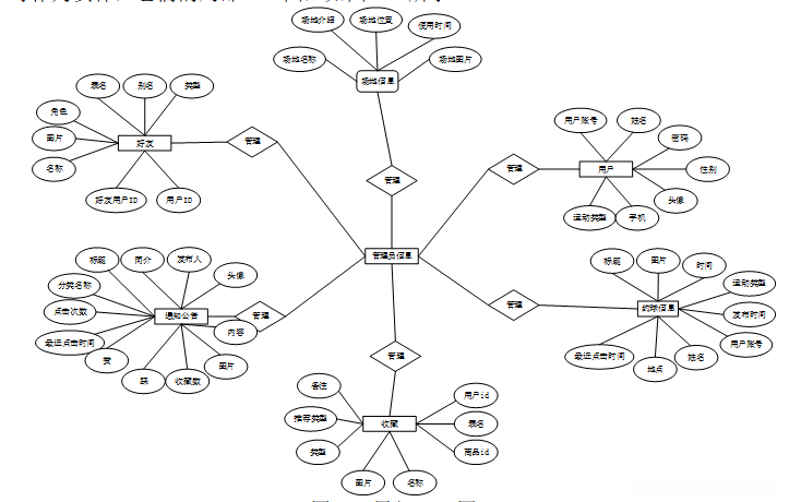
通过可视化呈现校园约球系统的数据模型。基于Vision工具构建的校园约球系统数据模型E-R实体属性图展示了各实体间的关联关系。按照系统需求定义为实体:用户、收藏、通知公告等;这些实体间的局部E-R图示见于图4-2中。

图4-2局部E-R图
5.1 前台模块实现
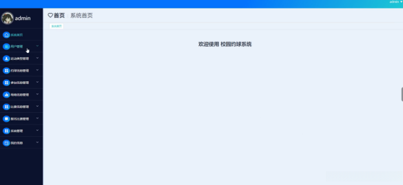
5.1.1系统首页页面
当打开系统网址时,在此之前您会立即看到首页界面。在这一区域中可以看到系统的导航栏,并通过它进入各个功能展示页面完成操作。

图5-1 系统首页页面
在约球信息页面的输入栏内键入其名称以执行检索;可查阅该物品的具体详情;然后根据个人需求选择参与方式。如图5-2所示:

图5-2约球信息详细页面
场地信息:访问场地信息页面时,在其输入框内键入活动名称后执行搜索即可获取相关信息;操作后将显示相应的场地详细信息。

图5-3场地信息详细页面
5.1.2个人中心
个人中心模块:在个人中心页面提供全面的操作功能供用户完成修改密码、查看聊天记录、管理用户资料、查询约球信息、记录参加比赛等各项事务。如图5-4所示

图5-4个人中心页面
5.2 管理员模块实现
在登录流程中,在Vue前端界面处首先由用户输入用户名和密码。这些信息经由HTTP请求发送至Java后端服务。该服务接收到请求,并与MySQL数据库交互以验证用户的凭证。若认证成功,则会将响应返回给前端,并使用户得以进入系统。整个流程涉及用户的输入、系统的验证以及响应的处理过程。如图5-5所示。

图5-5管理员登录界面
在系统中登录到主页面,在线/off线模式下都可以实现各种核心功能。具体而言,在线账号可完成用户创建与删除等基础事务;离线账号则负责处理用户相关的各种事务。此外系统还提供运动类型设置与查询等功能选项。在功能布局上包含约球安排相关数据录入与查询浏览等功能选项。

图5-6管理员主界面
在视图层(view layer)进行操作的用户管理功能能够实现与用户的互动。具体而言,在这些操作中包括点击"查询、添加或删除"按钮以及填写用户信息表单等功能。这些具体的操作会被视图层接收并随后作为请求发送给相应的控制器(controller)。当控制器接收到这些请求后会调用服务层(service layer)来执行相关的业务逻辑处理工作。例如,在服务层面会对输入数据的有效性进行验证并与数据库进行交互运算等步骤。服务层面处理完这些业务逻辑后会进一步与数据访问对象层(data access object layer, DAO layer)产生互动关系。 DAO负责执行诸如查看、修改或删除等具体的数据操作任务,并将计算结果返回给控制器部分完成数据处理工作之后控制器根据计算结果更新视图部分以使用户的界面能够反映出最新的数据状态或者提供相应的操作反馈信息如图5-7所示

图5-7用户管理界面
该功能在视图层进行交互操作,并通过相关按钮或表单提交所需信息。随后将这些动作作为请求发送至相应的控制器层进行处理。当控制器接收这些请求后,则会指令服务层执行相关业务逻辑,并与数据访问对象层进行交互以完成具体操作如数据验证与修改等任务。服务完成各项处理后返回结果至控制器进而更新视图以展示最新信息或提供操作反馈如图5-8所示

图5-8运动类型管理界面
该功能在视图层进行交互管理,并通过请求将相关操作发送至相应的控制器层(controller layer)。这些操作经服务层(service layer)处理相关业务逻辑后与数据访问对象层(DAO layer)产生交互作用。数据访问对象层负责完成诸如查看、修改、增加或删除约球信息的具体操作,并将结果返回至控制器以完成后续处理。最终控制器根据返回结果更新至视图层以实现最新的信息展示或相应操作反馈效果。如图5-9所示:

图5-9约球信息管理界面
该功能在视图层进行交互操作,并通过网络请求将相关数据发送给相应的控制器处理。当控制器接收到这些请求时会调用服务端来进行必要的业务处理。服务完成相关逻辑处理后会与数据访问对象接口进行交互以执行具体的数据操作包括查看修改或删除等功能并返回结果给控制器模块最终实现对视图界面的更新显示最新的信息状态或相关的操作反馈如图5-10所示内容说明了以下流程:

图5-10参加信息管理界面
场地信息管理功能在视图层面进行操作(view layer),如点击"查询、添加或删除"按钮或填写场地信息表单等具体操作会被该层面接收并传递给相应的控制器层面(controller layer)作为请求指令。当控制器接收到这些请求后会调用服务层面(service layer)来执行相关的业务逻辑处理工作。服务层面在完成相关逻辑处理后会进一步与数据访问对象层面(DAO layer)产生互动关系该层面负责处理具体的数据操作任务如查看、修改或删除场地信息等事宜,并将所得结果返回至控制器部分。随后控制器根据这些反馈更新视图部分以便实现对场地信息管理功能的状态更新与实时反馈机制如图5-11所示:

图5-11场地信息管理界面
报名比赛管理功能主要通过视图层(view layer)实现交互操作,并支持多种功能按钮如查询按钮、添加按钮以及删除按钮等的操作流程。当用户点击相关按钮或填写报名比赛信息表单后,系统会将这些请求接收并发送给相应的控制器层(controller layer)。控制器接收到请求后会调用服务层(service layer)执行必要的业务逻辑处理,并进一步与数据访问对象层(DAO layer)进行交互以完成具体的数据操作如查看、修改或删除报名比赛信息等任务。服务完成后将返回结果给控制器,并由其更新视图层面的显示内容以实现最新的信息状态显示及相应的操作反馈功能如图5-12所示

图5-12报名比赛管理界面
源码无偿分享,文未领取
