客运管理系统总结
发布时间
阅读量:
阅读量
《客运管理系统——“报班管理”模块》项目总结
作者:路人it
本次完成任务:2018/01/20 ——2018/01/21
完成模块功能:报班管理
- 功能实现
报班管理模块包含报班、延时、停班、开班等功能模块
报班管理:见图1,是报班管理的主界面

图1 报班页面
点击图1的报班按钮弹出报班实现页面图2

图2 报班实现页面
请在确认无误的情况下填写表内所有信息(包括已有的部分),然后单击确定按钮以保存后完成操作
取消报名步骤如下:见图1,在表格中选择一个记录后点击取消报名按钮即可;如果当前未有报名记录,则会导致操作失败。
如图所示,在表格中单击一条数据记录后点击"延时"按钮即可完成设置。若未选择报班服务,则无法对已报名学员设置延时标记。
停班操作:请查看图1,请在表格中选择一条数据记录,并完成操作后点击"停办"以完成该操作。若无 previously enrolled的学生记录,则无法执行停班操作。
开班:通过查看图1,在表格中单击一条数据记录后停止操作即可;若无停办需求,则不得进行开班操作。
加班界面:见图3,是加班的实现页面
按要求填写完列表的信息后,点击加班即可,最后加班成功即可
延时、停班、开班:在报班页面里
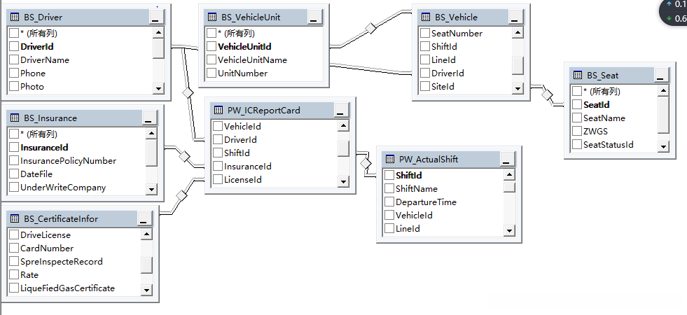
- 相关业务表和关系

- 经典代码
将时分秒格式的时间转化时分格式的时间

- 开发总结
这是我首次与其他人在同一团队完成的项目,在我的参与下表现尚可。通过这次任务认识到很多事情比想象中更为复杂。这个项目的整体水平也未达到预期的高度,并未达到预期的高度。但在这个过程中也让我积累了更多英语交流经验,并丰富了我的词汇量。
除此之外,在了解客运站的工作流程时
全部评论 (0)
还没有任何评论哟~
