Axure幻灯片制作
发布时间
阅读量:
阅读量
开发工具与关键技术: Axure RP 8
作者:苏恩祺
撰写时间:2021/4/29
1.先打开Axure软件。

2.然后在Axure元件库里拉出动态面板。

3.双击动态面板,点击绿色加号,添加几个面板,至于添加几个看你心情好了。

4.依次点击第一个面板(左侧第一个),拖放至右侧元素区域(元件库),然后双击打开后的小窗右上角的小按钮(右侧元素区域),拖放至右侧元素区域(电脑屏幕)。
然后单击图片,把图片改成你觉得合适的大小,其他面板以此类推。




返回至主面板界面后,在进入状态下你会看到第一个面板显示的部分图像清晰呈现了其中的一部分区域。此时,请将主面板的大小设置为与图片尺寸一致以获得最佳适应效果。


6.从元件库中拖出两个按钮,并分别命名为'开始'和'停止'。此外,你可以通过双击按钮来修改按钮内的英文。

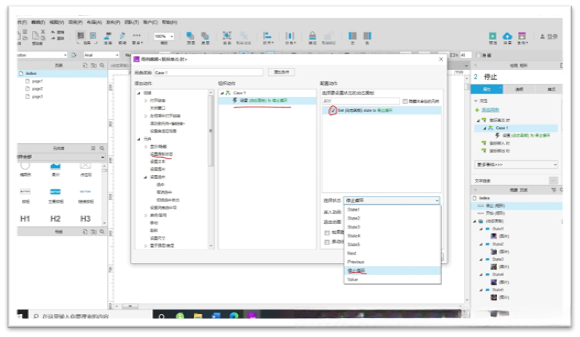
7.单击“开始”按钮,在右边的属性界面双击“鼠标单击时”的交互动作。

在这个界面左侧单击设置面板的状态区域,在右侧勾选"动态 panels"选项;在左侧将"dynamic panels"配置为所选状态,并将其设为"Next"阶段;启动循环操作,并在首次显示该状态时延遲1秒;随后观察动画效果以确认参数设置正确;最后保存更改以应用当前的动画布局。


9.与上一个操作没什么区别,只不过把面板状态改成停止循环。


10.点击右上角的预览就能知道成果如何。

这些我所掌握的Axure幻灯片制作步骤被我整理好了,并且为了将它们分享给你们而如此做。
这是我分享的一些经验和心得,请多多赐教!如果有更好的方法或不懂得的地方欢迎在评论区指导和提问。
全部评论 (0)
还没有任何评论哟~
