Python学习路线图(2024年最新版)
发布时间
阅读量:
阅读量
作为一位编程学习者,在求职过程中找到一份高薪工作的可能性是每个人的主要目标就是寻找一份具有发展潜力且薪资水平较高的职业机会。如果某种编程语言具备良好的发展前景,则学习该语言会更加值得。Python作为一种当下备受欢迎的编程语言正好满足这一需求因此对于大多数编程学习者来说这是一项非常值得投入精力去掌握的技术。
对于刚开始学习 Python 的人而言,请问您该如何系统地掌握这一编程语言的核心知识点?通过这些精心设计的路线图(路线图),您将能够轻松理解并快速掌握 Python 的基本语法和编程逻辑。
一、Python入门、环境搭建、变量、数据类型

二、Python运算符、条件结构、循环结构

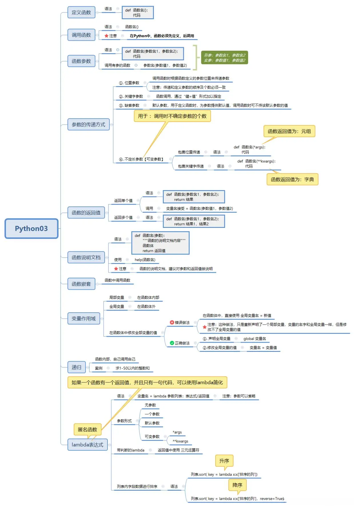
三、Python函数

四、面向对象(封装、继承、多态)

五、模块、包、文件、异常、高阶函数

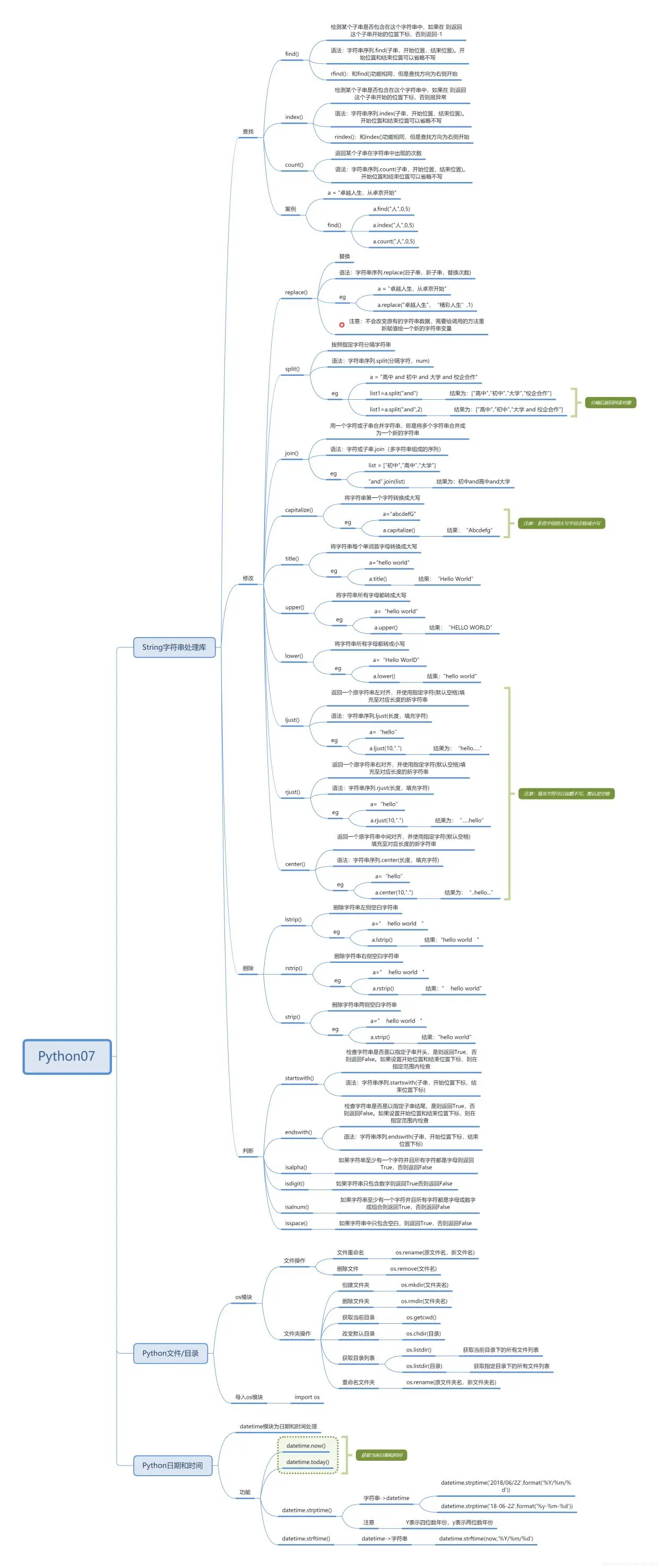
六、Python标准库之字符串处理库、文件及目录操作、时间日期

七、Python数据库编程

之后就开始学习爬虫,Django、Flask了
对了,还为大家准备了一套2023最新的python资料
文末有领取方式哦
关于Python技术储备

致谢每一位耐心阅读我的文章的读者。见证粉丝数量持续增长的同时,回礼也是情有可致的:
致谢每一位耐心阅读我的文章的读者。见证粉丝数量持续增长的同时,回礼也是情有可致的:
① 2000多本Python电子书(主流和经典的书籍应该都有了)
② Python标准库资料(最全中文版)
③ 项目源码(四五十个有趣且经典的练手项目及源码)
④ Python基础入门、爬虫、web开发、大数据分析方面的视频(适合小白学习)
⑤ Python学习路线图(告别不入流的学习)
丰富的网络学习资源存在多样性与成案体系性之间的矛盾,在遇到技术难题时往往停留在表面了解而非深入探究的状态下难以实现技术深度成长
一个人走得快,而一群人才能走得更远!无论你是正在从事IT行业的资深从业者,还是对IT行业充满热情的新手,我们都在这里为你提供一个交流平台:技术分享、学习资源、职场心声、大厂内推以及面试指导,让我们共同成长进步!
全部评论 (0)
还没有任何评论哟~
