配置基于VLAN的VLAN Mapping示例(N:1)
发布时间
阅读量:
阅读量
此举例是1 to 1中的N:1 VLAN Mapping。
其发送出去的报文将包含VLAN标识字段,并覆盖VLAN编号范围100至109;该接口可设置为Trunk模式或Hybrid模式以实现链路类型的配置
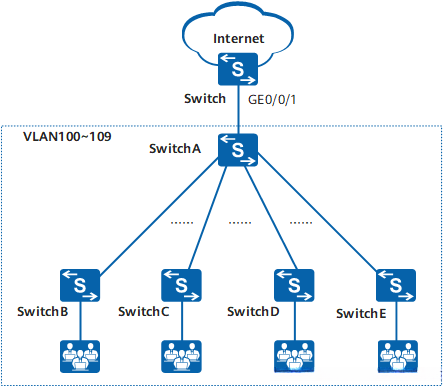
如图10-6所示,在园区交换机上完成VLAN汇聚功能(N:1),即通过多端口单VLAN的形式实现将来自多个VLAN的不同业务流量进行集中管理与转发;这样不仅能够有效区分不同家庭用户的需求,在同一网络空间内就能实现为不同家庭用户提供专用服务的同时还能最大限度地节省VLAN资源数量
如图10-6所示,在楼道交换机处用不同的VLAN承载不同用户的相同业务
图10-6 配置VLAN Mapping示例(N:1)组网图

配置思路
采用如下的思路配置VLAN Mapping:
在Switch上为每个方向配置源域和目标域,并将GE0/0/1接口设置为Tagged模式,并将其加入到源域和目标域中。
在Switch上配置接口GE0/0/1的VLAN Mapping功能,节约VLAN资源。
操作步骤
- 配置Switch
创建VLAN。
**system-view****sysname Switch****vlan batch 10 100 to 109**
配置接口加入VLAN。
**interface gigabitethernet 0/0/1****port link-type hybrid****port hybrid tagged vlan 10 100 to 109**
配置VLAN Mapping功能。
**qinq vlan-translation enable****port vlan-mapping vlan 100 to 109 map-vlan 10**
- 验证配置结果
VLAN100~109的用户可以通过Switch正常访问网络。
配置文件
Switch的配置文件
全部评论 (0)
还没有任何评论哟~
