客运站售票系统项目总结
项目概要
系统的主要功能模块包括:
(1)系统管理:记录车站信息、更新车站信息、删除车站信息;
(2)业务管理:记录站点信息、更新站点信息、添加线路信息;
(3)安全管理:执行车辆安全检测;
2.1 数据表
2.1 数据表
S_BelongingArea

S_Drive

S_EndStation

S_Line

S_Model

S_ModulePermission

S_Shift

S_Site

S_Staff

S_StaffType

S_StartStation

S_Station

S_StationCompany

S_Vehicle

3、设计与实现
3.1系统管理
3.1-1功能模块实现
系统管理部分包含以下功能:
(1)录入车站信息:图1展示了录入车站信息模块的界面
(2)修改车站信息:提供了对现有车站数据进行更新的操作
(3)删除车站信息:允许对不需要的站点记录进行永久删除操作

图1
单击图1上的“添加车站”按钮即可调出录入车站信息的对话框(如图2所示);
当选中任意一行数据时,请选择“修改车站”按钮以进入编辑界面。编辑完毕后系统会将更改内容自动填充到对应位置(如图3所示);
当选中某一行数据时,请选择“删除车站”按钮以进入确认界面。确认无误后系统会显示删除操作的提示信息。

图2

图3
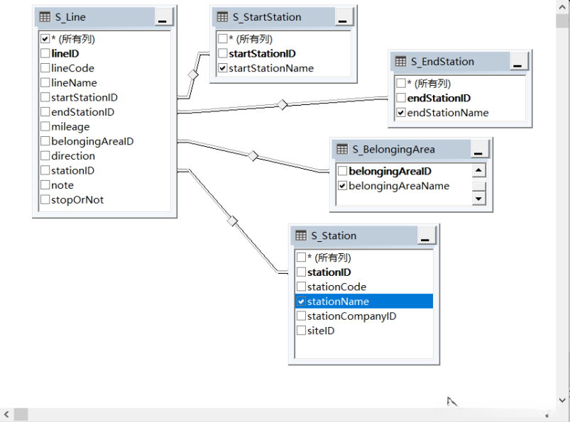
3.1-2 相关业务表和关系

3.2业务管理
3.2-1功能实现
业务管理模块涉及的功能主要包括以下几项:一是录入站点信息;二是修改已有的站点信息;三是删除不需要的站点记录;四是录入线路相关信息;其中图1展示了录入站点信息的界面

图1
添加站点
单击图1上方的【添加站点

图2

图3
(二)录入线路信息:图4是录入站点信息模块界面

图4
点击图4“添加站点”按钮弹出录入站点信息的功能窗口(见图5);

图5
3.2-2 相关业务表和关系
(1)站点表关系

(2)线路表关系

3.3业务管理
3.3-1功能实现
安全管理:车辆安全检查;
(一)车辆安全检查:图1是车辆安全检查模块界面

图1
在输入车牌号之后,操作将被启用;如果存在输入内容的问题,则将安检通过按钮禁用,并启用打印保修单按钮。
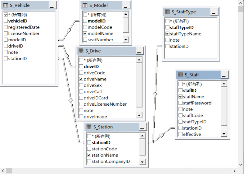
3.3-2 相关业务表和关系

在本次项目测试中,在进一步提升了对增删查改相关代码的操作熟练度的同时,又掌握了新的数据库知识体系。操作更加熟练的同时,在理论和实践层面对于MVC框架的理论和实践有了更深的理解。然而仍存在诸多需要改进之处。具体而言,在项目逻辑方面难以 grasp 项目的整体逻辑;而对于较为复杂的代码模块的理解速度较慢且不够深入。
