水晶报表打印
~~~~~~~~~~~~~~~~~~~~~~~~~~~~~~~~~~~~~~~~~~~~~~~~~~~~~~~~~~~~~~~~~~~~~~~~~~~~~~
****开发工具与关键技术:****Adobe JavaScript
****作者:****陈钰桃
撰写时间:2021年5月17日
~~~~~~~~~~~~~~~~~~~~~~~~~~~~~~~~~~~~~~~~~~~~~~~~~~~~~~~~~~~~~~~~~~~~~~~~~~~~~~
一、水晶报表打印
成果图

-
安装(水晶报表)插件

-
检查插件是否安装成功(右键点击【添加】选择【新建项】点击【reporting】)
安装成功会出现图示内容

-
新建一个文件夹存放水晶报表数据集(CRP)

-
把需要打印的表格新建组成一个数据集(在文件夹右键点击【添加】-> 选择【新建项】-> 选中【数据】-> 选择【数据集】)

-
建数据集 [有两个方法]

(DataTable方法)、一个一个字段去新建需要什么字段添加什么字段【不建议】

并且需要手动去更改数据类型(点击打开【属性】确认数据类型)

(TableAdapter 方法) 配置向导

新建连接 连接自己的数据库

直接默认点击下一步直到【输入SQL语句】
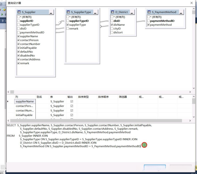
创建SQL语句(通过数据库编辑器生成)【获取需要输入的SQL语句】

选择需要的字段后会自动创建出需要的SQL语句

点击执行后会出现我们需要打印的数据
把数据库生成的SQL语句直接复制到粘贴到【输入SQL语句】

直接点击下一步直到完成【就会得到我们需要打印的字段了】
点击【属性】更改数据类型【将布尔类型更改为string类型】

新建水晶报表(CRP文件夹右键添加-->【新建项】-->【Reporing】-->【Crystal Reports】)

使用空白报表

把数据集放到字段资源管理器中(数据库字段右键-->【数据库专家】-->选择【项目数据】-->【ADO.NET 数据集】-->选择需要的数据集)

报表中有已经封装好的字段可以直接使用(直接选中拖到报表所需位置即可)完成时也可以预览查看效果

需要设置打印的大小(在页面上右键-->选择【设计】-->【页面设置】-->图示)

标题使用文本对象(在页面右键-->【插入】-->【文本对象】)
可以设置文本对象的样式(在文本对象框中右键-->【设置对象格式】进行设置)文本对象框需要和文字大小相适应 也可以选中多个对象进行【设置多个对象格式】
页眉和详细资料需要一个框包括起来(在页面右键-->【插入】-->【框】)
需要设置样式时,直接选中需要设置的对象右键-->【设置对象格式】
需要把报表分割成一个一个单元格来存放打印数据(在框内右键-->【插入】-->【线】)
单元格需要根据数据的长度来设置
设置字段时(在【数据库字段】中拖出字段放到单元格内)
需要手动更改表头数据为中文

在控制器写方法查询出要打印的数据 方法一、【TableAdapter】表格

实例化数据集 使用table创建临时表 table添加列
正常string类型不需要写什么,要使用其他类型就需要:如decimal类型 如下图写法
这里的类型是根据【TableAdapter】表的类型决定的

布尔类型需要进行处理(如图示)

页面按钮
打开打印
//水晶报表打印当前数据
function Print() {
window.open("SupplierPrint");
}
方法二、【DataTable】表
查询打印数据同上【TableAdapter】
把数据直接转换为DataTable数据

将IEnumerable

