kettle安装及使用
Kettle的安装及简单使用
文章目录
- Kettle的安装及简单使用
-
-
- 一、kettle概述
- 二、kettle安装部署和使用
-
- Windows下安装
-
案例1:MySQL to MySQL
-
案例2:使用作业执行上述转换,并且额外在表stu2中添加一条数据
-
案例3:将hive表的数据输出到hdfs
-
案例4:读取hdfs文件并将sal大于1000的数据保存到hbase中
- 三、创建资源库
-
- 1、数据库资源库
-
2、文件资源库
- 四、 Linux下安装使用
-
- 1、单机
-
2、 集群模式
-
案例:读取hive中的emp表,根据id进行排序,并将结果输出到hdfs上
- 五、调优
-
一、kettle概述
1、什么是kettle
Kettle是一款开源的ETL工具,纯java编写,可以在Window、Linux、Unix上运行,绿色无需安装,数据抽取高效稳定。
2、Kettle工程存储方式
(1)以XML形式存储
(2)以资源库方式存储(数据库资源库和文件资源库)
3、Kettle的两种设计

4、Kettle的组成

5、kettle特点

二、kettle安装部署和使用
Windows下安装
(1)概述
在实际企业开发中,都是在本地环境下进行kettle的job和Transformation开发的,可以在本地运行,也可以连接远程机器运行
(2)安装步骤
1、安装jdk
2、下载kettle压缩包,因kettle为绿色软件,解压缩到任意本地路径即可
3、双击Spoon.bat,启动图形化界面工具,就可以直接使用了
AI写代码
案例1:MySQL to MySQL
把stu1的数据按id同步到stu2,stu2有相同id则更新数据
1、在mysql中创建testkettle数据库,并创建两张表
create database testkettle;
use testkettle;
create table stu1(id int,name varchar(20),age int);
create table stu2(id int,name varchar(20));
AI写代码
2、往两张表中插入一些数据
insert into stu1 values(1001,'zhangsan',20),(1002,'lisi',18), (1003,'wangwu',23);
insert into stu2 values(1001,'wukong');
AI写代码
3、把pdi-ce-8.2.0.0-342.zip文件拷贝到win环境中指定文件目录,解压后双击Spoon.bat,启动图形化界面工具,就可以使用了

主界面:

在kettle中新建转换— >输入—>表输入–>表输入双击

在data-integration\lib文件下添加mysql驱动

在数据库连接栏目点击 新建**,填入mysql相关配置,并测试连接**

建立连接后,选择刚刚建好的连接,填入SQL,并预览数据:

以上说明stu1的数据输入ok的,现在我们需要把输入stu1的数据同步到stu2输出的数据

注意:拖出来的线条必须是深灰色才关联成功,若是浅灰色表示关联失败

转换之前,需要做保存

执行成功之后,可以在mysql查看,stu2的数据
mysql> select * from stu2;
+------+----------+
|id|name|
+------+----------+
|1001|zhangsan|
|---|---|
|1003|wangwu|
+------+----------+
3 rows in set (0.00 sec)
AI写代码
案例2:使用作业执行上述转换,并且额外在表stu2中添加一条数据
1、新建一个作业

2、按图示拉取组件

3、双击Start编辑Start

4、双击转换,选择案例1保存的文件

5、在mysql的stu1中插入一条数据,并将stu2中id=1001的name改为wukong
mysql> insert into stu1 values(1004,'stu1',22);
Query OK, 1 row affected (0.01 sec)
mysql> update stu2 set name = 'wukong' where id = 1001;
Query OK, 1 row affected (0.00 sec)
Rows matched: 1 Changed: 1 Warnings: 0
AI写代码
6、双击SQL脚本编辑

7、加上Dummy,如图所示:

8、保存并执行

9、在mysql数据库查看stu2表的数据
mysql> select * from stu2;
+------+----------+
|id|name|
+------+----------+
|1001|zhangsan|
|---|---|
|1003|wangwu|
|1004|stu1|
|1005|kettle|
+------+----------+
5 rows in set (0.00 sec)
AI写代码
案例3:将hive表的数据输出到hdfs
1、因为涉及到hive和hbase(后续案例)的读写,需要修改相关配置文件
修改解压目录下的data-integration\plugins\pentaho-big-data-plugin下的plugin.properties,设置active.hadoop.configuration=hdp26,并将如下配置文件拷贝到data-integration\plugins\pentaho-big-data-plugin\hadoop-configurations\hdp26下

2、启动hadoop集群、hiveserver2服务
3、进入hive shell,创建kettle数据库,并创建dept、emp表
create database kettle;
use kettle;
CREATE TABLE dept(
deptno int,
dname string,
loc string
) ROW FORMAT DELIMITED FIELDS TERMINATED BY '\t';
CREATE TABLE emp(
empno int,
ename string,
job string,
mgr int,
hiredate string,
sal double,
comm int,
deptno int
) ROW FORMAT DELIMITED FIELDS TERMINATED BY '\t';
AI写代码
4、插入数据
insert into dept values(10,'accounting','NEW YORK'),(20,'RESEARCH','DALLAS'),(30,'SALES','CHICAGO'),(40,'OPERATIONS','BOSTON');
insert into emp values(7369,'SMITH','CLERK',7902,'1980-12-17',800,NULL,20),(7499,'ALLEN','SALESMAN',7698,'1980-12-17',1600,300,30),(7521,'WARD','SALESMAN',7698,'1980-12-17',1250,500,30),(7566,'JONES','MANAGER',7839,'1980-12-17',2975,NULL,20);
AI写代码
5、按下图建立流程图

-
表输入

-
表输入2

-
排序记录

-
记录集连接

-
字段选择

-
文本文件输出

6、保存并运行查看hdfs
-
运行

-
查看HDFS文件

案例4:读取hdfs文件并将sal大于1000的数据保存到hbase中
1、在HBase中创建一张people表
hbase(main):004:0> create 'people','info'
AI写代码
2、按下图建立流程图

-
文本文件输入

-
设置过滤记录

设置HBase output
编辑hadoop连接,并配置zookeeper地址

- 执行转换

查看hbase people表的数据
scan 'people'
AI写代码
注意:若报错没有权限往hdfs写文件,在Spoon.bat中第119行添加参数
“-DHADOOP_USER_NAME=root” “-Dfile.encoding=UTF-8”
三、创建资源库
1、数据库资源库
数据库资源库是将作业和转换相关的信息存储在数据库中,执行的时候直接去数据库读取信息,方便跨平台使用
在MySQL中创建kettle数据库
mysql> create database kettle;
Query OK, 1 row affected (0.01 sec)
AI写代码
点击右上角connect,选择Other Resporitory

-
选择Database Repository

-
建立新连接

-
填好之后,点击finish,会在指定的库中创建很多表,至此数据库资源库创建完成

连接资源库
默认账号密码为admin

将之前做过的转换导入资源库
选择从xml文件导入

点击保存,选择存储位置及文件名

查看MySQL中kettle库中的R_TRANSFORMATION表,观察转换是否保存

2、文件资源库
将作业和转换相关的信息存储在指定的目录中,其实和XML的方式一样
创建方式跟创建数据库资源库步骤类似,只是不需要用户密码就可以访问,跨
平台使用比较麻烦
选择connect
点击add后点击Other Repositories
选择File Repository
填写信息

四、 Linux下安装使用
1、单机
jdk安装
安装包上传到服务器,并解压
注意:
1.把mysql驱动拷贝到lib目录下
2.将windows本地用户家目录下的隐藏目录C:\Users\自己用户名.kettle 目录,
整个上传到linux的用户的家目录下,root用户的家目录为/root/
运行数据库资源库中的转换:
cd /usr/local/soft/data-integration
./pan.sh -rep=my_repo -user=admin -pass=admin -trans=tran1
AI写代码
参数说明:
-rep 资源库名称
-user 资源库用户名
-pass 资源库密码
-trans 要启动的转换名称
-dir 目录(不要忘了前缀 /)(如果是以ktr文件运行时,需要指定ktr文件的路径)

运行资源库里的作业:
记得把作业里的转换变成资源库中的资源
记得把作业也变成资源库中的资源
cd /usr/local/soft/data-integration
mkdir logs
./kitchen.sh -rep=my_repo -user=admin -pass=admin -job=job1 -logfile=./logs/log.txt
AI写代码
参数说明:
-rep - 资源库名
-user - 资源库用户名
-pass – 资源库密码
-job – job名
-dir – job路径(当直接运行kjb文件的时候需要指定)
-logfile – 日志目录

2、 集群模式
准备三台服务器
master作为Kettle主服务器,服务器端口号为8080,
node1和node2作为两个子服务器,端口号分别为8081和8082。
安装部署jdk
hadoop完全分布式环境搭建
上传并解压kettle的安装包至/usr/local/soft/目录下
进到/usr/local/soft/data-integration/pwd目录,修改配置文件
修改主服务器配置文件carte-config-master-8080.xml
<slaveserver>
<name>master</name>
<hostname>master</hostname>
<port>8080</port>
<master>Y</master>
<username>cluster</username>
<password>cluster</password>
</slaveserver>
AI写代码
修改从服务器配置文件carte-config-8081.xml
<masters>
<slaveserver>
<name>master</name>
<hostname>master</hostname>
<port>8080</port>
<username>cluster</username>
<password>cluster</password>
<master>Y</master>
</slaveserver>
</masters>
<report_to_masters>Y</report_to_masters>
<slaveserver>
<name>slave1</name>
<hostname>node1</hostname>
<port>8081</port>
<username>cluster</username>
<password>cluster</password>
<master>N</master>
</slaveserver>
AI写代码
修改从配置文件carte-config-8082.xml
<masters>
<slaveserver>
<name>master</name>
<hostname>master</hostname>
<port>8080</port>
<username>cluster</username>
<password>cluster</password>
<master>Y</master>
</slaveserver>
</masters>
<report_to_masters>Y</report_to_masters>
<slaveserver>
<name>slave2</name>
<hostname>node2</hostname>
<port>8082</port>
<username>cluster</username>
<password>cluster</password>
<master>N</master>
</slaveserver>
AI写代码
分发整个kettle的安装目录,通过scp命令
分发/root/.kettle目录到node1、node2
启动相关进程,在master,node1,node2上分别执行
[root@master]# ./carte.sh master 8080
[root@node1]# ./carte.sh node1 8081
[root@node2]# ./carte.sh node2 8082
AI写代码
- 访问web页面
案例:读取hive中的emp表,根据id进行排序,并将结果输出到hdfs上
注意:因为涉及到hive和hbase的读写,需要修改相关配置文件。
修改解压目录下的data-integration\plugins\pentaho-big-data-plugin下的plugin.properties,设置active.hadoop.configuration=hdp26,并将如下配置文件拷贝到data-integration\plugins\pentaho-big-data-plugin\hadoop-configurations\hdp26下

创建转换,编辑步骤,填好相关配置
直接使用trans1
创建子服务器,填写相关配置,跟集群上的配置相同

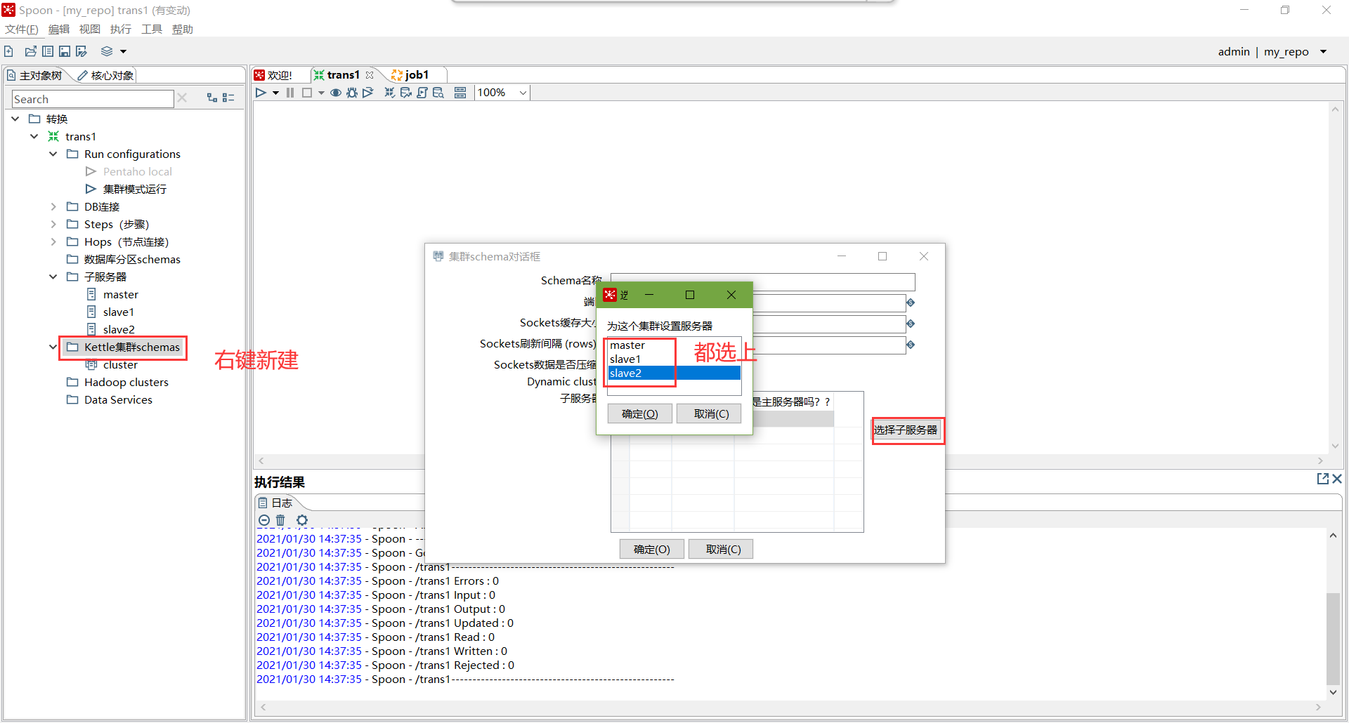
创建集群schema,选中上一步的几个服务器

对于要在集群上执行的步骤,右键选择集群,选中上一步创建的集群schema

创建Run Configuration,选择集群模式

直接运行,选择集群模式运行
五、调优
1、调整JVM大小进行性能优化,修改Kettle根目录下的Spoon脚本。

参数参考:
-Xmx2048m:设置JVM最大可用内存为2048M。
-Xms1024m:设置JVM促使内存为1024m。此值可以设置与-Xmx相同,以避免每次垃圾回收完成后JVM重新分配内存。
-Xmn2g:设置年轻代大小为2G。整个JVM内存大小=年轻代大小 + 年老代大小 + 持久代大小。持久代一般固定大小为64m,所以增大年轻代后,将会减小年老代大小。此值对系统性能影响较大,Sun官方推荐配置为整个堆的3/8。
-Xss128k:设置每个线程的堆栈大小。JDK5.0以后每个线程堆栈大小为1M,以前每个线程堆栈大小为256K。更具应用的线程所需内存大小进行调整。在相同物理内存下,减小这个值能生成更多的线程。但是操作系统对一个进程内的线程数还是有限制的,不能无限生成,经验值在3000~5000左右。
2、 调整提交(Commit)记录数大小进行优化,Kettle默认Commit数量为:1000,可以根据数据量大小来设置Commitsize:1000~50000
3、尽量使用数据库连接池;
4、尽量提高批处理的commit size;
5、尽量使用缓存,缓存尽量大一些(主要是文本文件和数据流);
6、Kettle是Java做的,尽量用大一点的内存参数启动Kettle;
7、可以使用sql来做的一些操作尽量用sql;
Group , merge , stream lookup,split field这些操作都是比较慢的,想办法避免他们.,能用sql就用sql;
8、插入大量数据的时候尽量把索引删掉;
9、尽量避免使用update , delete操作,尤其是update,如果可以把update变成先delete, 后insert;
10、能使用truncate table的时候,就不要使用deleteall row这种类似sql合理的分区,如果删除操作是基于某一个分区的,就不要使用delete row这种方式(不管是deletesql还是delete步骤),直接把分区drop掉,再重新创建;
11、尽量缩小输入的数据集的大小(增量更新也是为了这个目的);
12、尽量使用数据库原生的方式装载文本文件(Oracle的sqlloader, mysql的bulk loader步骤)。
